Appendix C: FLO-2D HDF5 Data Structure

Use this reference as a structural map of the input.hdf5 file. Variables shown in red correspond to entries in the Data Input Manual, while those in green are internal cross-reference or ID fields used to link data across different tables.

Note

HDF5 files are designed to store large amounts of data efficiently. Each table in an HDF5 file works best when it contains only one type of data.

Examples include:

  • Floating-point (decimal) numbers

  • Integers (whole numbers)

  • Strings (text)

If different types of data are mixed in one table, it can increase file size and make the data harder to work with in code. To keep the structure simple and efficient, FLO-2D stores values like switches or grid numbers as floating-point numbers. This is why you may see values such as 1.0 or 3254.0 in the HDF5 file, even though they represent whole numbers.

Boundary Conditions

Inflow

Defines the location and time series for inflow hydrographs.

Corresponds to: INFLOW.DAT

../../_images/FLO060.png

Reservoirs

Specifies the reservoir nodes, elevations and a manning’s n value corrector.

Corresponds to: INFLOW.DAT

../../_images/FLO060A.png

Outflow

Floodplain Normal Depth

Corresponds to: OUTFLOW.DAT

Defines rating curve or normal depth outflow control for floodplain cells.

../../_images/FLO085.png

Channel Normal Depth

Normal depth outflow control for channels.

../../_images/FLO086.png

Floodplain Time Stage

Time-series stage boundary for floodplain grid cells.

../../_images/FLO087.png

Floodplain and Channel Time Stage

Combined time-stage outflow control affecting both domains.

../../_images/FLO088.png

Channel Time Stage

Time-stage boundary applied to channel outflows.

../../_images/FLO089.png

Floodplain and Channel Time Stage and Free

Free outflow combined with a time-stage control.

../../_images/FLO090.png

Channel Time Stage and Normal

Combines stage-based control with a normal depth fallback.

../../_images/FLO091.png

Channel Depth-Discharge Power Regression

Defines outflow using regression coefficients.

../../_images/FLO092.png

Channel Depth-Discharge Table

Tabulated depth-discharge pairs for outflow control.

../../_images/FLO093.png

Channels

Global

All 1D channel data will have a control data and bank data.

Corresponds to: CHAN.DAT, CHANBANK.DAT

../../_images/FLO063.png

Channel Natural

Channel cross reference and and cross section station elevation data.

Corresponds to: CHAN.DAT, XSEC.DAT

../../_images/FLO065.png

Channel Trapezoidal

Defines trapezoidal cross sections using base width, depth, and side slope.

Corresponds to: CHAN.DAT

../../_images/FLO083.png

Channel Rectangular

Defines rectangular cross sections using base width and depth.

Corresponds to: CHAN.DAT

../../_images/FLO084.png

NoExchange / Confluence

Reserved for special conditions like confluence or split flow and no exchange condition between the channel and floodplain.

Corresponds to: CHAN.DAT C lines and E lines.

../../_images/FLO084a.png

Starting Water Elevation

Reserved for special conditions where a channel needs a water surface elevation to be applied between two channel elements within the same channel segment.

Corresponds to: CHAN.DAT Lines 3a and 3b.

../../_images/FLO084b.png

Control Parameters

Contains global control data and switches and numerical tolerances.

Corresponds to: CONT.DAT, TOLER.DAT

../../_images/FLO067.png

Grid

Defines spatial layout and surface properties.

Corresponds to: TOPO.DAT, MANNINGS_N.DAT, CADPTS.DAT, FPLAIN.DAT, NEIGHBORS.DAT

../../_images/FLO068.png

Floodplain Cross Section

Defines cross section grid elements that are reported to cross section output files.

Corresponds to: FPXSEC.DAT

../../_images/FLO073.png

Gutter

Defines gutter parameters.

Corresponds to: GUTTER.DAT

../../_images/FLO115.png

Hydraulic Structures

Hdf5 data for hydraulic structures is organized into several tables, each corresponding to a specific structure type or function.

Corresponds to: HYSTRUC.DAT, BRIDGE_XSEC.DAT, BRIDGE_COEFF.DAT

Control tables and name tables.

../../_images/FLO106.png

Depth Discharge Tables and Culvert Equation Tables.

../../_images/FLO107.png

Rating curve and replacement curve tables.

../../_images/FLO108.png

Bridge tables parameters and cross section data.

../../_images/FLO111.png ../../_images/FLO109.png ../../_images/FLO110.png

Infiltration

Infiltration data is organized into several tables, each corresponding to a specific infiltration method or parameter set.

Corresponds to: INFIL.DAT

Method

Defines the selected infiltration method: Green-Ampt, SCS, or Horton.

Green Ampt

Defines Green-Ampt infiltration parameters spatially or globally.

../../_images/FLO076.png

Green Ampt Channel

Single channel infiltration.

../../_images/FLO076a.png

Channel infiltration by reach.

../../_images/FLO076b.png

SCS Curve Number

Defines SCS curve number infiltration parameters spatially or globally.

../../_images/FLO077.png

Horton

Defines Horton infiltration parameters spatially or globally.

../../_images/FLO078.png

Levee

Defines levee parameters and levee and breach failure parameters.

Corresponds to: LEVEE.DAT

../../_images/FLO071.png

Levee Failure Prescribed

Prescribed levee failure using time of breach and prescribed vertical and horizontal levee failure rates.

../../_images/FLO096.png

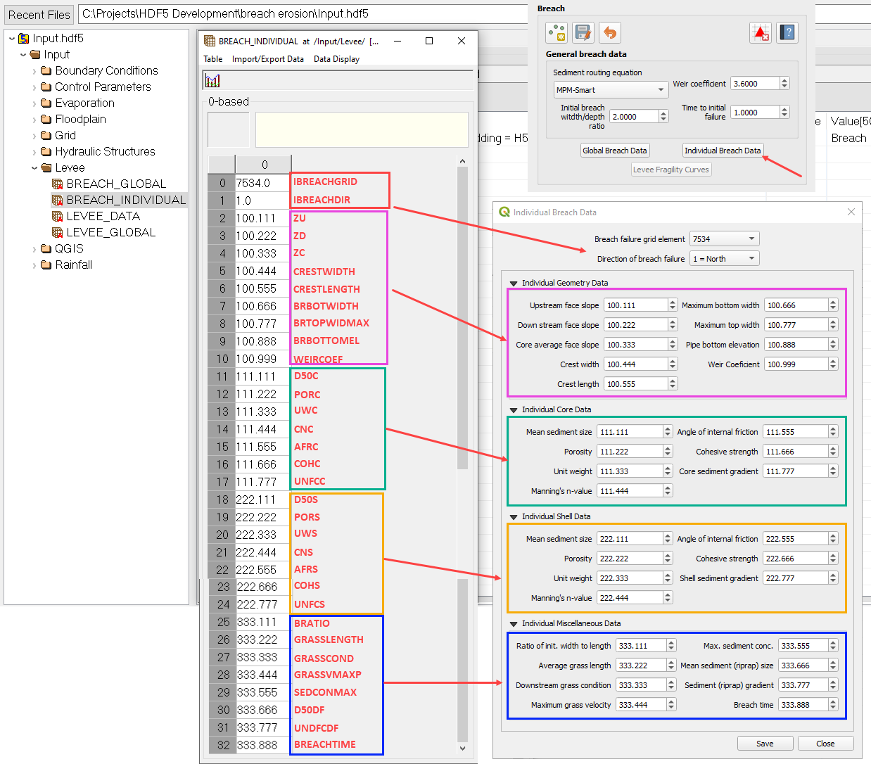
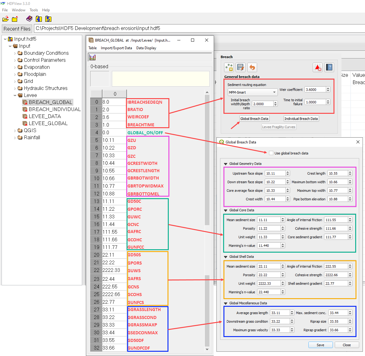
Levee Failure Breach Erosion

Dynamic breach using Fread BREACH method.

Corresponds to: BREACH.DAT

../../_images/FLO097a.png ../../_images/FLO097.png

Levee Failure Curve

User-defined breach progression using curve data.

Rainfall

Defines rainfall parameters.

Uniform Rainfall

Applies rainfall uniformly across all grid cells.

Corresponds to: RAIN.DAT

../../_images/FLO079.png

Spatial Rainfall

Applies rainfall using spatial rainfall depth distribution.

Corresponds to: RAIN.DAT

../../_images/FLO080.png

Realtime Rainfall

Uses real-time precipitation from gridded time series.

Corresponds to: RAIN.DAT, RAINCELL.DAT

Note: IRAINDUM table is organized by grid columns x time rows.

../../_images/FLO081.png

Storm Drain

The storm drain data for HDF5 can be cross referenced to the storm drain files in the Data Input Manual. All other data is saved to the SWMM.INP and SWMM.INI files. The storm drain data is saved to the HDF5 file in the following tables:

Corresponds to: SWMMFLO.DAT, SWMMOUTF.DAT, SWMMRT.DAT, SWMMFLODROPBOX.DAT, SDCLOGGING.DAT

../../_images/FLO101.png

Corresponds to: SWMMFLO.DAT

../../_images/FLO100.png ../../_images/FLO102.png ../../_images/FLO104.png ../../_images/FLO103.png

Multiple Channel

The multiple channel data for HDF5 can be cross referenced to the multiple channel files in the Data Input Manual.

Corresponds to: MULT.DAT, SIMPLE_MULT.DAT

Multiple Channel Legacy Method

Corresponds to: MULT.DAT

../../_images/FLO074a.png

Multiple channel simple method

Corresponds to: SIMPLE_MULT.DAT

../../_images/FLO074b.png

Multiple channel combined method.

Corresponds to: MULT.DAT, SIMPLE_MULT.DAT

../../_images/FLO074c.png

Reduction Factors

Defines blocked cells for buildings and other obstructions.

Corresponds to: ARF.DAT

../../_images/FLO075.png

QGIS

Modeller contact info and FLOPRO, Plugin, and QGIS version information.

../../_images/FLO082.png

Tailings

Defines tailings depth parameters, tailings depth and cv parameters, and tailings stack depth parameters.

TAILINGS Corresponds to: TAILINGS.DAT

../../_images/FLO112.png

TAILINGS_CV Corresponds to: TAILINGS_CV.DAT

../../_images/FLO114.png

TAILINGS_STACK_DEPTH Corresponds to: TAILINGS_STACK_DEPTH.DAT

../../_images/FLO113.png

Spatially Variable

The 2D attributes for FLO-2D are stored in the Spatially Variable tables. The table name can be cross referenced to the corresponding *.DAT file in the Data Input Manual.

FPFROUDE Corresponds to: FPFROUDE.DAT

LID_VOLUME Corresponds to: LID_VOLUME.DAT

SHALLOWN_SPATIAL Corresponds to: SHALLOWN_SPATIAL.DAT

STEEPSLOPEN Corresponds to: STEEP_SLOPEN.DAT

TOLSPATIAL Corresponds to: TOLSPATIAL.DAT

../../_images/FLO094.png